EDI in der c-entron.NET
Konfiguration
Bei der Konfiguration dieses Moduls gibt es drei grundlegende Möglichkeiten:
- Direkte Anbindung an die Lieferanten via FTP oder HTTPS•
- Anbindung über EGIS
- Anbindung über ITScope
1. Direkte Anbindung an die Lieferanten via FTP oder HTTPS (ohne EGIS oder ITScope)
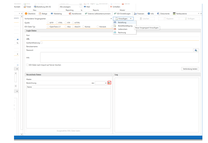
Navigieren Sie in Ihrem Adressstamm zu einem Lieferanten und öffnen dort auf der rechten Seite den Reiter „EDI Einstellungen“.
Hier angekommen können wir nun beginnen die EDI-Verbindung zu konfigurieren.Erste Schritt ist im „Hinzufügen“ Menü die vier angezeigten Vorgänge zu erstellen und der Reihe nach einzustellen.
Quelle: Wählen Sie die Verbindungsart aus, die Ihnen Ihr Lieferant genannt hat.
EDI-Datei Typ: Ist Ihr Lieferant hier aufgeführt wählen Sie ihn aus, ansonsten wählen Sie OpenTrans 2.1 (Bitte klären Sie mit Ihrem Lieferanten, ob er explizit dieses Format unterstützt
Login Daten: Tragen Sie hier Ihre Login Daten ein. Im Fall einer HTTPS Verbindung ohne Login reicht die URL und der Port.
Mit dem Button „Verbindung testen“ prüfen Sie nun Ihre Login Daten. Sie erhalten eine entsprechende Ausgabe in dem darunter befindlichen Log Fenster.
Im Fall von HTTPS ist der folgende Schritt obsolet.Nun öffnen Sie mit dem auf dem Screenshot rot markierten Button Ihre FTP-Verbindung und bekommen darunter den Inhalt angezeigt.
Hier markieren Sie per Doppelklick den FTP-Ordner, der bei Ihrem Lieferanten für den jeweiligen Vorgang gedacht ist. Der Name des Ordners erscheint in der Zeile Bezeichnung.Häufig finden Sie eindeutig benannte Order wie „order“ für Bestellung, oder „invoice“ für Rechnung.In manchen Fällen kann es aber auch sein, dass Ihr Lieferant Ihnen zwei Ordner zur Verfügung stellt die als „in“ und „out“ benannt sind. In dem Fall steht „in“ für Bestellung und „out“ für alles andere. Da hier die c-entron nicht genau wissen kann welche XML-Dateien im „out“ Ordner nun für Rechnung, Lieferschein, oder Auftragsbestätigung stehen, müssen sie im Feld „Maske“ dem System wie folgt aushelfen:Ermitteln Sie den gemeinsamen Nenner der Dateinamen für den entsprechenden Vorgang und tragen ihn unter „Maske“ ein. Beispielsweise könnten Rechnungen immer als „invoice-.xml“ benannt sein. Dann tragen Sie „invoice“ in die Maske beim Vorgang Rechnung ein und so weiter.
Zu guter Letzt speichern Sie alles wie gewohnt mit der blauen Diskette ab und sind fertig
2. Anbindung per EGIS
Im Fall einer EGIS-Anbindung benötigen Sie die Schritte aus Punkt 1. nicht.Navigieren Sie in Ihrem Adressstamm zu einem Lieferanten und öffnen dort auf der rechten Seite den Reiter „Externe Lieferantennummern“.Dort klicken Sie rechts in der Zeile „EGIS-Lieferanten-Nummer“ auf die kleine Lupe und suchen dort den Lieferanten raus. Die Nummer wird in die Zeile übernommen.Speichern Sie mit der blauen Diskette Ihre Einstellungen ab
3. Anbindung per ITScope
Im Fall einer ITScope-Anbindung benötigen Sie die Schritte aus Punkt 1. nicht.Navigieren Sie in Ihrem Adressstamm zu einem Lieferanten und öffnen dort auf der rechten Seite den Reiter „Externe Lieferantennummern“.Dort klicken Sie rechts in der Zeile „ITScope-Lieferanten-Nummer“ auf die kleine Lupe und suchen dort den Lieferanten raus. Die Nummer wird in die Zeile übernommen.Speichern Sie mit der blauen Diskette Ihre Einstellungen ab
Auslösen einer Bestellung per EDI
Das Auslösen einer Bestellung per EDI läuft grundlegend genauso ab, wie sie bisher auch gewohnt sind eine c-entron Bestellung zu erstellen. Der Unterschied besteht hier am Ende der Erstellung, nachdem Sie die Bestellung gespeichert haben. Wählen Sie den Button „Bestellen“ in der Menüleiste der Bestellung aus und schicken diese mit dem „Senden“ Button per EDI an Ihren Lieferanten. Wenn Sie Ihren Lieferanten per Direkter Anbindung konfiguriert haben, wird die Zeile „Distributor“ in dem kleinen Fenster nicht angezeigt.
In der Übersicht aller Bestellungen gibt es drei neue Spalten, die Ihnen anzeigen ob eine Bestellung eine EDI Bestellung ist. Von links nach rechts:
- Wurde eine Bestellung per EDI ausgelöst
- Kam eine Auftragsbestätigung per EDI an
- Kam eine Rechnung per EDI an
EDI-Verwaltung
1. Übersicht
Zur weiteren Bearbeitung Ihres Lieferanten-Vorgangs wird das Modul „EDI-Verwaltung“ benötigt. Hier können Sie Auftragsbestätigungen, Lieferscheine und Rechnungen, welche Ihnen Ihr Lieferant per EDI zukommen lässt, weiterverarbeiten.
Im oberen Bereich finden Sie Filter zur Sortierung Ihrer Listen. Darunter können Sie zwischen den verschiedenen Vorgangsarten wechseln. Der Reiter „Historie“ zeigt Ihnen unter „Bestellungen“ eine Zusammenfassung Ihrer per EDI getätigten Bestellungen, zusammen mit den dazugehörigen Lieferantenbelegen an. Der Bereich Verlauf zeigt ein Log des EDI-Systems.Zu guter Letzt finden Sie unter „EDI Distributoren“ eine Auflistung aller Lieferanten, die bereits eine EDI-Konfiguration enthalten.
Ab Release Version 2.0.2501.x ist hier auch das manuelle Hochladen von xRechnungen (XML oder PDF/A ZUGFeRD) über den Button „ZUGFeRD-Rechnung laden“ möglich.
2. Auftragsbestätigung
Unter dem Reiter „Bestätigung“ finden Sie im oberen Bereich eine Liste aller Auftragsbestätigungen (AB), die Ihnen per EDI von Ihren Lieferanten zugesendet worden sind.Der untere Bereich teilt sich auf wie folgt:Links unter „EDI“ sehen Sie die Daten, die der Lieferant gesendet hat.Rechts unter „c-entron“ sehen Sie die Daten Ihrer gesendeten c-entron Bestellung.Ihre Aufgabe besteht hier darin die AB mit Ihrer Bestellung abzugleichen. Hier kann es bei den einzelnen Positionen drei mögliche Fälle geben.
Grüne Zeile: Die c-entron konnte die Position aus der AB mit der entsprechenden Position in Ihrer Bestellung abgleichen und alle Daten wie Menge und Preis stimmen überein
Weiße Zeile: Hier konnte das System zu der Position keinen entsprechenden Artikel auf der anderen Seite finden. Das kann zum Beispiel daran liegen, dass der Lieferant Ihnen diese Position ohne EAN oder Herstellercode bestätigt hat und deswegen kein Matching stattfinden konnte. In diesem Fall ziehen Sie per Drag and Drop die entsprechende Zeile von der Lieferantenseite auf die zugehörige Zeile Ihrer c-entron Bestellung. Nun ändert sich automatisch die Farbe der Zeile.
Rote Zeile: Auf beiden Seiten konnte die Position identifiziert werden, aber es unterscheidet sich mindestens ein Wert wie Preis, Menge oder Lieferdatum. Sie sehen den Unterschied sehr schnell, da der jeweilige Wert deutlich hervorgehoben auf beiden Seiten angezeigt wird. Meistens hat der Lieferant Ihnen die Ware für einen abweichenden Preis bestätigt. Prüfen Sie diese Daten und verfahren dann wie unten beschrieben weiter
Nachdem Sie dafür gesorgt haben, dass keine der Positionszeilen mehr weiß ist, müssen Sie die AB nur noch mit dem Button „Akzeptieren“ in der Menüleiste verarbeiten. Sollte es in der AB rote Zeilen geben, werden Sie gefragt, ob die Abweichung mit in die c-entron Bestellung übernommen werden soll, so dass beispielsweise der EK überschrieben wird.
Der Button „Ablehnen“ schließt die AB ohne Verarbeitung ab. Hier geschieht keine Kommunikation mit dem Lieferanten.
3. Lieferschein
Dieser Bereich funktioniert analog zur Verarbeitung einer AB. An dieser Stelle sollte, nach vorheriger Verarbeitung der AB, jede Zeile grün sein. Andernfalls verfahren Sie wie unter Punkt 2. beschrieben. Zusätzlich dazu können Sie bei mitgesendeter Tracking URL in der Position des Lieferanten diesen Link per Doppelklick aufrufen.
4. Rechnung
Hier verarbeiten Sie nun die Rechnung Ihres Lieferanten. Auch an dieser Stelle funktioniert der untere Bereich wie vorher und es sollten nur in seltenen Fällen Artikel auftauchen, die nicht grün markiert sind. Welche Zeilen allerdings zu Anfang andersfarbig erscheinen sindFracht, bzw. Versicherungskosten. Für diese Positionen gibt es auf der rechten Seite den Abschnitt „Zusatzartikel“.Falls nicht bereits durch die c-entron geschehen, ziehen Sie solche Positionen bitte in diesen Bereich. Nun können Sie in der Spalte „Art“ auswählen, ob es sich um Fracht oder Versicherung handelt. Sollte hier unter „Artikelcode“ nach der Auswahl kein Artikel erscheinen, muss er noch konfiguriert werden:
Erstellen Sie sich je einen Artikel für eingehende Fracht- und Versicherungskosten und verknüpfen Ihn in den Einstellungen wie auf dem Screenshot gezeigt.
Nachdem Sie nun die Positionen geprüft und ggf. bearbeitet haben, besteht Ihre Aufgabe darin zu entscheiden, wie die Ware weiterverarbeitet werden soll
Sie können entweder einen Wareneingang mit oder ohne Vorschau erstellen lassen, um die Ware einzubuchen. In diesem Fall müssen Sie wie gewohnt die WE-Kalkulation, also Lieferantenrechnung, aus dem Wareneingang erstellen.Andernfalls können Sie eine WE-Kalkulation mit oder ohne Vorschau erstellen lassen. In diesem Fall wird der Wareneingang ohne Vorschau erstellt und gespeichert. Wir bieten dem Lieferanten ebenfalls an die Seriennummern per EDI mitzuschicken. Sofern welche gesendet wurden, werden die Seriennummern im Wareneingang automatisch verbucht
ITscope – Bestellung per EDI
(Verfügbar ab Release-Version 2.0.2207.x)
Es wurde die Möglichkeit geschaffen nun auch EDI-Bestellungen an ITscope aus der c-entron.NET herauszumachen. (Bei Bedarf dieser Lizenz wenden Sie sich an sales@c-entron.de)
Um diese Funktion nutzen zu können, muss in der c-entron.NET bei der System Info der [Registrieren]-Button geklickt werden, wodurch ein Protokoll für die Kommunikation mit dem ITscope Portal erstellt wird.
Um diese Funktion nutzen zu können muss
- In den Einstellungen – Vertrieb – Belege – Allgemein unter dem Reiter „Artikelsuche“ bei „ITscope“ ein API Key hinterlegt sein.
- Im Adressstamm bei den Lieferanten im Reiter „Externe Lieferantennummern“, die Ihre „ITscope-Lieferanten-Nummer“ hinterlegt und dies gespeichert werden.
Nun können EDI-Bestellungen an ITscope aus der c-entron.NET heraus gemacht werden.
Kurzanleitung:
- Bestellung öffnen
- Den [Bestellen]-Button unter EDI in der Menüleiste/Ribbon klicken
- Bestellung übermitteln
- Ist im Adressstamm bei den Lieferanten im Reiter „Externe Lieferantennummern“, NUR die „ITscope-Lieferanten-Nummer“ hinterlegt und keine, dann muss unter Distributor über den Drop-Down-Button „ITscope“ gewählt werden.
- Sind im Adressstamm bei den Lieferanten im Reiter „Externe Lieferantennummern“, mehrere Lieferantennummern hinterlegt, dann muss unter Distributor über den Drop-Down-Button „ITscope“ gewählt werden.
- Über [Senden] wird die EDI-Bestellung ausgelöst
Sie haben in diesem Fenster/Dialog des Weiteren die Möglichkeiten diese Aktionen zu wählen:
- Bestätigungs-E-Mail an Lieferanten senden
- Über E-Mail bestellen
- EDI-Datei auf Festplatt speichern
- [Abbrechen] bricht diese Aktion ab
© Alle hier verwendeten Texte und Bilder sind urheberrechtlich geschützt und dürfen nicht kopiert oder in Auszügen verwendet werden.
c-entron Software GmbH
Ulm • +49 731 140 399 0 • sales@c-entron.de • www.c-entron.de
2025-07

